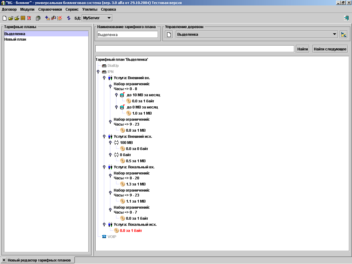
Для того, чтобы показать всю возможную сложность создаваемых тарифных планов, создадим следующий тариф.
Таблица 18.1. Описание тарифа
| Услуга | Правила |
| внешний исходящий | до 100 МБ в месяц бесплатно, далее - по 0.5 руб за 1 МБ |
| внешний входящий | трафик делится на ночной с 0 до 8 часов, дневной с 9 до 23 часов. ночной трафик - если до 10 МБ в месяц, то бесплатно, иначе все по (в т.ч. первые 10 МБ ) по 1 руб за 1 МБ, дневной трафик - по 0.8 руб за 1 МБ |
| локальный входящий | с 8 утра до 8 вечера по 1.3 руб за 1 МБ, с 9 вечера до 23 часов по 1.1 руб за 1 МБ, с 0 часов до 7 утра - бесплатно |
| локальный исходящий | бесплатно |
Тарифный план настраивается следующим образом.

В реальности тарифы могут быть и сложнее. С помощью элемента вы можете добавлять тарифы выходного дня, тарифы праздничных дней.
Следующий пример тарифа: клиент получает предоплаченные 500 000 000 байт бесплатно, стоимость остального трафика различается в зависимости от суммарной наработки:
| до 1 500 000 000 - по 0.11 за 1 000 000 байт; |
| до 2 500 000 000 - по 0.95 за 1 000 000 байт; |
| если выше - по 0.08 за 1 000 000 байт. |
Дерево в данном случае будет выглядеть так:
