Комбинированный тариф

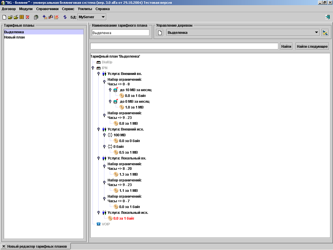
Для того, чтобы показать всю возможную сложность создаваемых тарифных планов, создадим следующий тариф.Таблица. Описание тарифа

Услуга

Правила

внешний исходящий

до 100 МБ в месяц бесплатно, далее - по 0.5 руб за 1 МБ

внешний входящий

трафик делится на ночной с 0 до 8 часов, дневной с 9 до 23 часов. ночной трафик - если до 10 МБ в месяц, то бесплатно, иначе все по (в т.ч. первые 10 МБ ) по 1 руб за 1 МБ, дневной трафик - по 0.8 руб за 1 МБ

локальный входящий

с 8 утра до 8 вечера по 1.3 руб за 1 МБ, с 9 вечера до 23 часов по 1.1 руб за 1 МБ, с 0 часов до 7 утра - бесплатно

локальный исходящий

бесплатно

Тарифный план настраивается следующим образом.

images/download/attachments/43386048/ipn_15.gif

В реальности тарифы могут быть и сложнее. С помощью элемента Набор ограничений вы можете добавлять тарифы выходного дня, тарифы праздничных дней.

Следующий пример тарифа: клиент получает предоплаченные 500 000 000 байт бесплатно, стоимость остального трафика различается в зависимости от суммарной наработки:

  • до 1 500 000 000 - по 0.11 за 1 000 000 байт;

  • до 2 500 000 000 - по 0.95 за 1 000 000 байт;

  • если выше - по 0.08 за 1 000 000 байт.

Дерево в данном случае будет выглядеть так:

images/download/attachments/43386048/x_023.gif